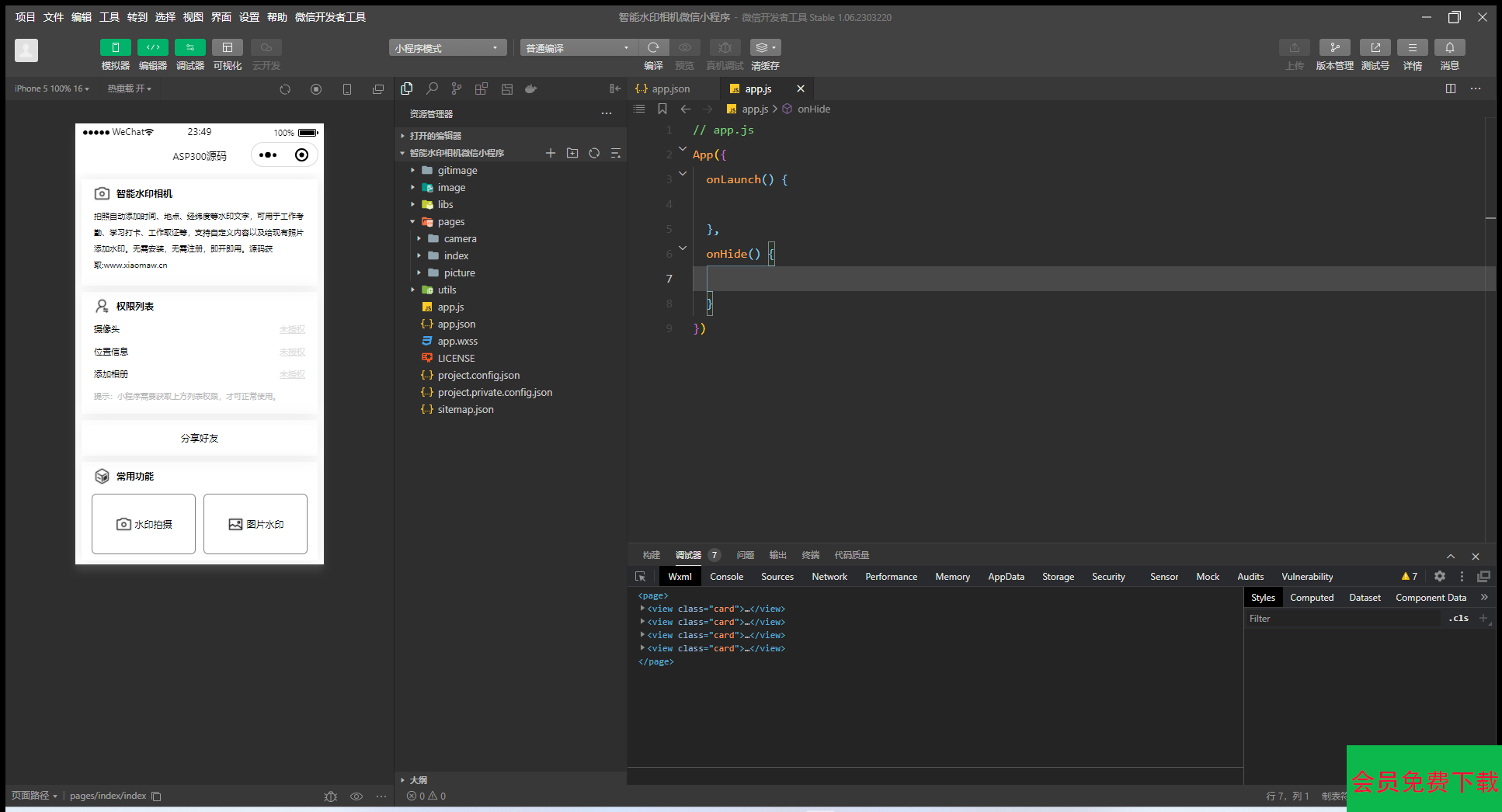
相信大家日常在生活中或者工作中都有使用过水印相机来拍照记录吧,但是又要在手机上面多下载一个APP。
那么小编今天给大家带来一款智能水印相机,拍照自动添加时间、地点、经纬度等水印文字,可用于工作考勤、学习打卡、工作取证等,支持自定义内容以及给现有照片添加水印。
用户无需安装,无需注册,即开即用。
支持时间地点日期添加
支持用户随意切换前后摄像头
支持用户随意开启手机闪关灯
支持用户上传图片来生成


声明:本站所有资源均来源于互联网收集,仅供学习参考使用,如若本站内容侵犯了原著者的合法权益,可联系我们进行处理。
2026新版成人用品商城系统源码/性用品商城系统/情趣用品商城/会员专...元0
技师上门服务预约.同城美容家政足浴服务SPA技师派单系统源码公众号、小...元2580.00
知识付费系统小程序+PC+H5三端数据互通支持采集资源开源版...元1888.00
婚恋相亲交友系统源码 红娘金媒10.5版本小程序全开源 带安装教程...元998.00
私藏十几款营销软件工具:含视频、剧本素材、推流工具等精品免费软件工具!...元0
抖音艺术签名小程序源码 艺术签名设计小程序源码 字节跳动小程序开发...元0
最新商业视频打赏系统源码拥有多套模板包含代理后台已对接支付...元0
开源版查看QQ共同好友网站源码...元0
一款视频ZeVideo开源主题 Typecho主题...元0
外面卖999+的付费进群系统元0
淘宝美工基础入门课程,小白也能快速上手...$99.00
软件库V1.5版本iApp源码V3$0
防封系统V5.0二次开发版 防封短链接源码微信qq防红网址防封源码+码...$200.00
车载u盘暴力私域玩法,一部手机实现日入300+【揭秘】...$99.00
AI二维码美化项目,营销新风口,亲测一天1000+,小白可做【揭秘】...$99.00
花爷-副业起跑营第2期,挑一门好副业,三周干起来(闲鱼|小红书|量化|...$99.00
2023抖音小程序项目,变现逻辑非常很简单,当天变现,次日提现【揭秘】...$99.00
照顾酱·电商人修炼手册,从0到1,手把手教你理解淘宝运营底层逻辑...$99.00